用户管理

2018-10-24 10:00:27阅读量:8007


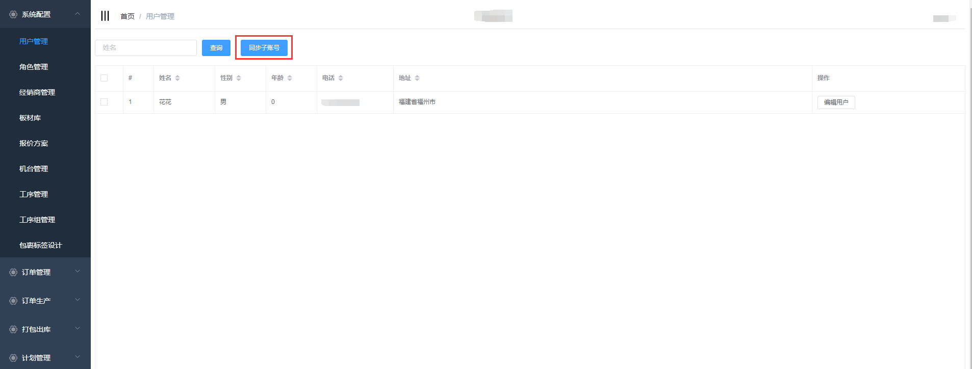
用户管理中配置的是可以登录晨丰管理系统的用户

该用户信息来源于平台中的主账号和子账号



点击同步子账号按钮,可同步平台子账号


同步成功


点击编辑按扭可编辑用户角色


在编辑用户信息页面,可为该用户选择角色


角色的权限在角色管理中进行设置(详情查看:角色管理

发表回复

以上内容是否对你有帮助?

弱密码提示
为保障您的资金与账户安全,该密码强度不足哦!请设置 8 位以上组合密码,需同时包含大小写字母、数字及特殊符号(如 @、#、$),避免使用生日、手机号、连续数字等易泄露信息。强密码是资金安全的第一道防线,优化后能有效抵御风险,守护您的资产安全~
修改密码